Documentation Index
Fetch the complete documentation index at: https://docs.quikquery.io/llms.txt
Use this file to discover all available pages before exploring further.
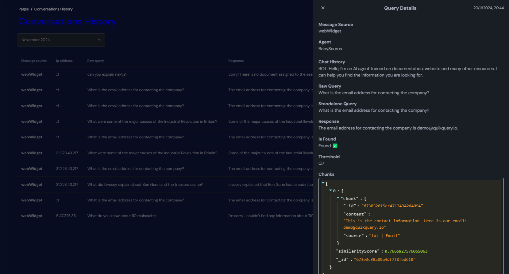
Conversation history
This is a table of contents for all the conversations we have had you show the history of our conversations by month and you have a filter to change the view to show only the conversations of a specific month.
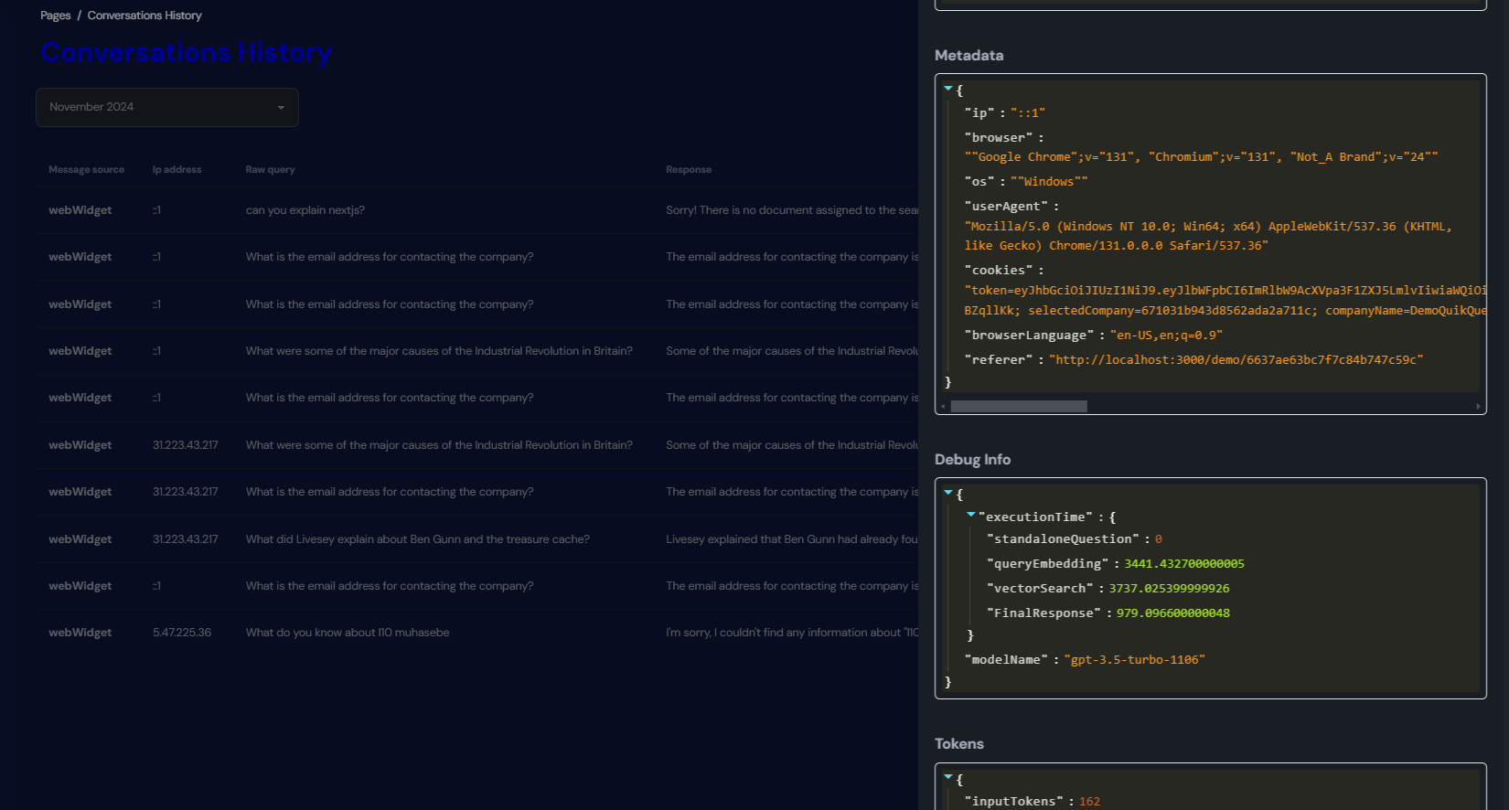
Show full conversation details
To show the full conversation details, click on theDetails button. You will be able to see the full conversation details in drawer.


